This is an utility for batch extraction of individual tracks from .CUE/.WAV audio disk images, which for instance, are created by Exact Audio Copy software.
While PC users still have other methods of playing tracks from CUE files (by e.g. using Foobar2000, or mounting the image via Daemon Tools), Mac OS X users’ choice is limited, so therefore this utility was written.
The utility is built using Trolltech/Nokia Qt, and those, who would like to rebuild it from the source code – will require this library.
This software is in a public domain and thus can be used or modified for any purpose.
Tag Archives: cue
CueListTool ~ Swiss Army Knife For Cue Lists & Cue Sheets
This utility allows you, among other things, to read, edit, and write back the cue lists embedded in WAV files by audio editing programs such as Adobe Audition. Cue lists can be saved as small text files and shared with other users.
www.stefanbion.de/cuelisttool

CueMaster ~ Cue Sheet Generator
This program allows you to find the CD on FreeDB.org and convert it straight into a cue sheet that can be used by musiCutter, CDRWIN or mp3cue. If FreeDB doesn’t have track data for the CD, you can try the unique MP3 scanning feature. It will automatically search through a large MP3 file to find split-points and uses them to recreate a new cue sheet. If possible, it can even extract cue sheets embedded in ID3v2 tags.
You can save the cue sheet to a .cue file or a .xmcd file. You can use musiCutter to split the mp3 file into multiple parts using the .cue file, or Brrrn to burn a CD with correct track-markers. CueMaster can also export the tracklist to a .xml, .html, .csv or .text file. And it can write the cue sheet to an ID3v2-tag inside an mp3 file’s (like mp3cue does).
But it has more: you can use it as a full-featured cue sheet editor. Create a new cue sheet from scratch by adding tracks. Cut, copy, paste, delete and move tracks and edit the titles and durations.

Pine Player ~ MacOS HQ Up Sampling Max 32bit 768kHz
Pine Player is an exclusive listening digital music player for music lovers who use the OSX operating system. It can play almost all existing digital audio forms such as MP3, FLAC, APE, AAC, M4A, WAV, AIFF, OGG, WMA, DSD, SACD ISO etc. and it also has a strong playing capability for listening to CUE files in the most convenient way.
1. Maximum 32Bit 768kHz Up Sampling Function
Pine Player supports various kinds of PCM formats, so it can play sound sources from 16 to 32 bit; it can also reproduce clear and abundant sound quality by supporting a maximum of 768kHz.
Pine Player’s unique Over Sampling Filter is a technique that upconverts an ordinary MP3 file into a 32bit, maximum of 768kHz, and high sound quality sound source and sends it to the DAC for it to be played in best performance. Ordinary MP3 files’ sound quality can actually be heard more clearly and plentifully. Obviously, HD audio files such as MQS and DSD can be upconverted to a maximum of 768kHz as well.
2. Convenient and Strong Playlist & Prevention of Text Cracking
Pine Player has a very convenient playlist because users can save and manage the music they wish to listen to, change the order of the music being played by simply dragging, and express any kind of language or text encoding perfectly because of its flawless decoding function. There is no Korean code cracking.
3. Cross Fade and Gapless set-up
Cross Fade function, which is a technique that decreases the gap between songs when listening to files on the playlist or overlaps the songs for no gaps at all, can be set into seconds.
4. Mass Storage of Audio Queue for Real Time Converting
Pine Player prevents damage of sound quality by having a high-powered Audio Queue for processing excessive amount of digital data. Therefore, it takes a considerable amount of memory compared to other music players.
5. Automatic Isolation of Damaged Sound Sources
Pine Player has an automatic isolation function for damaged sound sources called Vault. If a damaged sound source is detected while playing the music, the music is stopped and taken to the Vault file for isolation. Through this convenient function, users can easily figure out which sound source is damaged and restore it.
Even with all these functions, Pine Player is a free app. Moreover, there are not any marketing or advertising material. Especially, no information including personal ones are sent to the outside or the Internet.

FLACtag ~ Linux FLAC Cue Sheet Tagger
flactag is a tagger for whole-album FLAC files with embedded CUE sheets, that retrieves data from the MusicBrainz service.
https://sourceforge.net/projects/flactag/

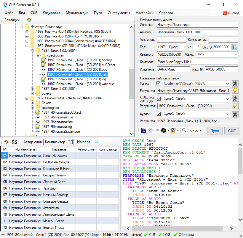
CUE Corrector ~ Cue Sheet Editor
CUE Corrector is a multifunctional program for working with index cards, which has a wide range of possibilities for reading, creating and editing them. The program is capable of performing many operations that arise during the use of index cards, from a simple replacement of an audio file extension in it to a complete change of its content, without making any changes to the index markup.
The program also has a large number of tools that allow you to edit the index maps in a set of associated files and folders, thus treating it as part of the “index map, extract report, audio files and covers” complex. The algorithms implemented for this make it possible to extremely simplify and automate many operations to bring the complex to the desired user form, convenient for storing and organizing – creating collections.

cuecorrector.ucoz.net
hydrogenaud.io/index.php?topic=112882.0
FiiO Music App ~ Hi Rez Audio For Android & iPhones
FiiO Music App is designed to maximize the experience of music lovers. Download the FiiO Music app today to start your journey to rediscover your music!
unflac ~ Command Line FLAC Splitter
A command line tool for fast frame accurate audio image + cue sheet splitting.
This project is started mostly out of frustration over supporting split2flac with all the external dependencies and their quirks.
ARITA ~ Extraordinary Linux Audio Player
Core ideas behind this project:
* Your filesystem should remain tidy and clean – let’s pack tracks into uncompressed archives a.k.a. “libraries” (this was inspired by a common practice of video game developers to store all game resources in one or several packages). Less files – less clutter.
* Tags suck (especially ID3) – let’s utilize XML/YAML/JSON to describe entire albums.
* Storing cover image in every track is a waste of space – let’s have one TIFF/PNG/FLIF file per library.
* Being able to verify integrity of files in your music collection is a good feature, so let’s use hash lists (MD5, SHA1 etc.) for libraries.
* Rather than having to dig through lots of directories in order to select what you want to listen at the very particular moment it is much more convenient to have a centralized per-user database with a quick access to any track/album in your precious collection.

foo_cuefixer ~ Foobar2000 Cue Sheet Filter
Filters cue sheets from playlist view.
* Remove “*.CUE” from preferences>shell integration>exclude file types
github.com/RevenantX/foo_cuefixer
hydrogenaud.io/index.php/topic,117167.0
hydrogenaud.io/index.php?topic=118978.msg981682#msg981682
mktoc ~ Generate cdrdao TOC Files
Mktoc simplifies the steps needed to create audio CD TOC files for the cdrdao CD burning program. For users familiar with EAC or CdrWin, TOC files are synonymous with CUE sheets. The primary goal of mktoc is to create TOC files using a previously generated CUE sheet.
Features:
- Create a TOC file from a list of WAV files.
- Convert an ExactAudioCopy (EAC) CUE file to the TOC format that is usable by cdrdao.
- Multi-session aware CUE parsing, necessary for making CDDB and AccurateRip matchable discs.
- Non-compliant CUE sheet support.
- Support for various pregap methods.
- Can create offset corrected WAV files for true ‘bit-for-bit’ accurate copies.
- Fuzzy file name logic can correct common file name spelling variations.
- Workaround known TOC file parsing bugs in cdrdao.
Album Player ~ Cross-platform Audio Player
Album Player is designed for composing and listening to compilations of music albums on your hard drive and CD/DVD. The Album Player plays audio files of popular formats, such as WAV, FLAC, APE, WavPack, ALAC, AIFF, TAK, MP3, MP4, OGG, MPC, Audio-CD, SACD and DVD-A. Playlists are built based on information read from .cue files.
The Album Player supports modes of direct output from a sound decoder to an output device. The elimination of intermediate processing and mixing provides the most accurate sound reproduction. The Album Player’s supported output modes are ASIO, Kernel Streaming and exclusive WASAPI.
The player displays a list of albums located on a selected drive or directory, content of a selected album, album art, artist name, and the year of release of the album. If an album’s folder contains more than one picture, they are displayed as a slide show.
No installation is required, just right-click on the player to configure it.

